팜테크(FAMTECH)
[Rexgen2 실습] 캔통신 Trigger 데이터 저장하기(CAN Bus, Data Logging) 본문
[Rexgen2 실습] 캔통신 Trigger 데이터 저장하기(CAN Bus, Data Logging)
FAMTECH 2024. 2. 5. 16:00
목차
"관련제품 문의는 로고 클릭 또는 공지사항의 연락처를 통해 하실 수 있습니다."
[Rexgen2 실습] 캔통신 Trigger 데이터 저장하기: 셋업

이번 실습에서는 ReXgen2 CAN Data Logger의 다양한 트리거 방식 중 하나인 "Wake-On-Digital-Inputs" 기능을 사용하여 ReXgen2를 활성화하는 방법을 배우게 됩니다. ReXgen2는 차량의 배터리를 절약하기 위한 여러 가지 절전 모드를 포함하고 있으며, 필요에 따라 다양한 이벤트에 반응하여 깨어날 수 있는 능력을 가지고 있습니다. 이 실습의 목적은 ReXgen2의 디지털 입력을 통해 외부 신호로부터 ReXgen2를 깨우고, 이후 아두이노에서 출력하는 CAN 신호를 로깅하는 과정을 실습하는 것입니다.

실습 셋업
ReXgen2 CAN Data Logger의 "Wake-On-Digital-Inputs" 기능을 활용하여, 디지털 입력에 5V 신호를 제공함으로써 ReXgen2를 활성화하고, 아두이노에서 발생하는 CAN 신호를 로깅합니다.
필요한 장비 및 설정
ReXgen2 CAN Data Logger: 차량의 CAN 네트워크 데이터를 로깅하기 위한 장비
아두이노: CAN 신호를 생성하고 ReXgen2로 전송, Digital 5V 공급

ReXgen2와 아두이노를 연결하기 위한 핀 구성은 다음과 같이 정리할 수 있습니다. 이 구성은 ReXgen2의 커넥터 A를 사용하여 아두이노와의 통신을 설정하는 방법에 대한 지침을 제공합니다.
ReXgen2 커넥터 A 핀맵
- Pin 2와 Pin 7: 이 핀들은 아두이노에서 생성된 CAN 신호를 ReXgen2로 전송하는 데 사용됩니다. 아두이노의 CAN 트랜시버 출력을 각각 Pin 2와 Pin 7에 연결합니다.
- Pin 6: 이 핀은 ReXgen2를 활성화하기 위한 트리거로 사용되는 디지털 신호에 연결됩니다. 기본적으로 Pull Down 상태로 설정되어 있으며, 디지털 입력으로 5V 신호를 제공함으로써 ReXgen2를 깨울 수 있습니다.
- Pin 5: 이 핀은 아두이노의 GND(접지)와 연결됩니다. 이 연결은 시스템 간의 전기적 호환성을 확보하고 신호 무결성을 유지하기 위해 필요합니다.
ReXgen2 ReXdes 셋업
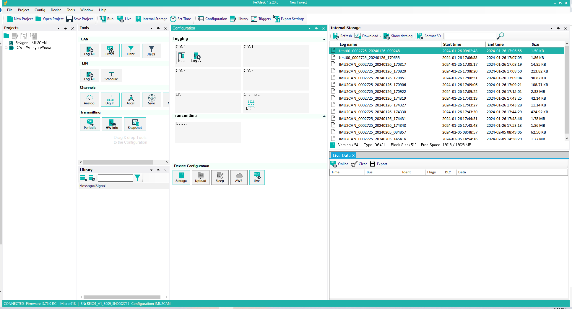
1. ReXdesk는 Influx에서 제공하는 무료 툴로 단순 버튼식의 간단한 셋업으로 캔을 로깅할 수 있습니다. 아래와 같이 더블 클릭을 통해 CAN0에 로깅을 설정하고 입력 채널로 Digital 값을 받을 수 있게 합니다.

2. 캔 Log 설정은 아래와 같이 Auto detect로 속도를 찾고 Standard CAN을 설정합니다. 이는 이번 실습에서 사용되는 아두이노 CAN이 Standard에 500kbps로 전송되기 때문입니다. 속도 값은 직접 설정도 가능 합니다.

3. 윈도우 상단에 "Triggers"를 클릭 하고 "New Trigger"로 새로운 트리거를 만들어 줍니다.
4. 아래와 같이 Trigger 명을 설정하고 이벤트 발생 시 저장하도록 합니다. 저장 시간은 10초로 설정하고 이벤트 발생 시 저장합니다. 만일 이벤트 발생전에 저장을 해놓으면 해당 값을 저장하기 위해 파일이 지속적으로 유지 됩니다.

5. 아래와 같이 Digital Channel을 통해 이벤트를 인식합니다. 1번 과정에서와 같이 채널에 Digital 값을 넣지 않으면 Digital 채널 트리거 선택이 활성화 되지 않으니 주의 하셔야 합니다.

6. 설정 완료 후 "Run" 버튼으로 설정을 적용합니다.

7. Live Data를 통해 값이 정상적으로 올라오고 있음을 확인합니다.

8. Pull Down이 잡혀 있는 Digital 입력 쪽에 5V를 입력하면 아래와 같이 트리거에 의해 파일이 저장되었음을 알 수 있습니다.

9. Show datalog를 클릭 후 아래와 같이 DBC를 입력합니다. 이번 실습은 단순 랜덤 캔 신호이므로 Export를 통해 asc로 추출합니다.


10. 아래와 같이 CAN0의 값과 디지털 입력 값이 정상적으로 저장되었음을 알 수 있습니다.

'팜테크 제품 리뷰(Review) > Influx' 카테고리의 다른 글
| [ReXgen Air] CAN 통신 AWS 서버 업로드 실습 #2(클라우드, Cloud, CAN BUS, Wireless) (1) | 2024.03.18 |
|---|---|
| [ReXgen Air] CAN 통신 AWS 서버 업로드 실습 #1(클라우드, Cloud, CAN BUS, Wireless) (0) | 2024.03.15 |
| [K-TC 실습] 실시간 온도 측정, 온도 CAN 통신 전송, DBC 추출(CAN BUS) (0) | 2024.03.04 |
| [ReXgen2 실습] IMU센서 값 CAN 통신 변환(XML, 가속도 센서, 자이로 센서,Accelerometer, Gyro) (0) | 2024.02.07 |
| [캔통신] Influx Module Analysis 기능 별 정리 (0) | 2024.01.22 |


