팜테크(FAMTECH)
ObserVIEW2023.1 - 새 기능 추가(신호 분석 장비, 배터리, GPS, 24bit ADC, 진동, 가속도) 본문
ObserVIEW2023.1 - 새 기능 추가(신호 분석 장비, 배터리, GPS, 24bit ADC, 진동, 가속도)
FAMTECH 2024. 1. 2. 09:41
목차
"관련제품 문의는 로고 클릭 또는 공지사항의 연락처를 통해 하실 수 있습니다."
ObserVR1000과 ObserVIEW

ObserVR1000은 데이터 획득(DAQ) 장비로서, 다양한 기능을 갖추고 있습니다. 이와 연동되는 ObserVIEW 소프트웨어를 통해 이러한 기능들을 효율적으로 사용할 수 있습니다. 주요 기능들을 간단히 정리하면 다음과 같습니다.
- VR 모바일 & ObserVR1000 - 원격 모니터링: 모바일(Mobile) 기기를 통해 라이브 데이터 기록을 관찰할 수 있으며, 실험실에서 동시에 모니터링이 가능합니다. 테스트를 선택, 시작, 중지할 수 있고, 라이브 FFT(Fast Fourier Transform) 디스플레이를 통해 문제를 분석할 수 있습니다.
- 자율적 데이터 획득 설정: 다양한 트리거 이벤트를 정의하여 데이터를 자동으로 기록할 수 있습니다. 이를 통해 처리 시간을 절약하고, 일시적인 이벤트를 포착하며, 외부 장비를 제어할 수 있습니다.
- 타코미터(Tacho Meter) 연결: 듀얼 또는 쿼드러처 탁코미터를 구성하여 회전을 측정할 수 있습니다. 인코더 유형에는 휠, 회전, 스칼라 등이 포함됩니다.
- GPS 데이터 표시: 약 1Hz의 속도로 위치 업데이트와 GPS 시간 기반 동기화를 볼 수 있습니다. 그런 다음 GPS 미디어 파일을 파형 기록과 동기화하여 재생할 수 있습니다.
- Live Analyzer - 실시간 분석: 데이터를 사후 처리할 때까지 기다릴 필요 없이 실시간으로 데이터를 볼 수 있습니다. 라이브 스트림을 일시 중지하고 시간 파형의 특정 섹션을 선택, 분석 및 내보낼 수 있습니다. ObserVIEW 그래핑 패키지에 액세스하고, 평균화를 사용하며, 탁코미터 채널을 분석할 수 있습니다.
- 트리거링(Triggering) - 자동 데이터 획득: VR 모바일에서 이벤트 후 자동으로 발생할 동작을 설정할 수 있습니다. 트리거 후에는 ObserVR1000이 개입 없이 데이터를 기록합니다. 이 기능은 시간을 절약하고 기록 중 정확성과 일관성을 보장합니다.
- 피로 손상(Fatigue Damage) - 실시간 또는 사후 처리 분석: 피로 손상 스펙트럼을 사용하여 제품이 일생 동안 경험할 피로의 양을 계산할 수 있습니다. 그런 다음 테스트를 모니터링하여 제품이 누적된 피로의 수명에 도달하는 데 걸리는 시간을 결정합니다. ObserVR1000은 각 축에서 피로에 도달하기까지의 시간을 포함합니다.
이번에 출시된 OBSERVIEW는 아래 링크를 통해 설치 가능 합니다.
https://vibrationresearch.com/download-demo/
Demo Download - Free Demo Software - Vibration Research
Download the free demo installation files for the VibrationVIEW and ObserVIEW software. Set up tests, view/playback files, analyze data, and more!
vibrationresearch.com
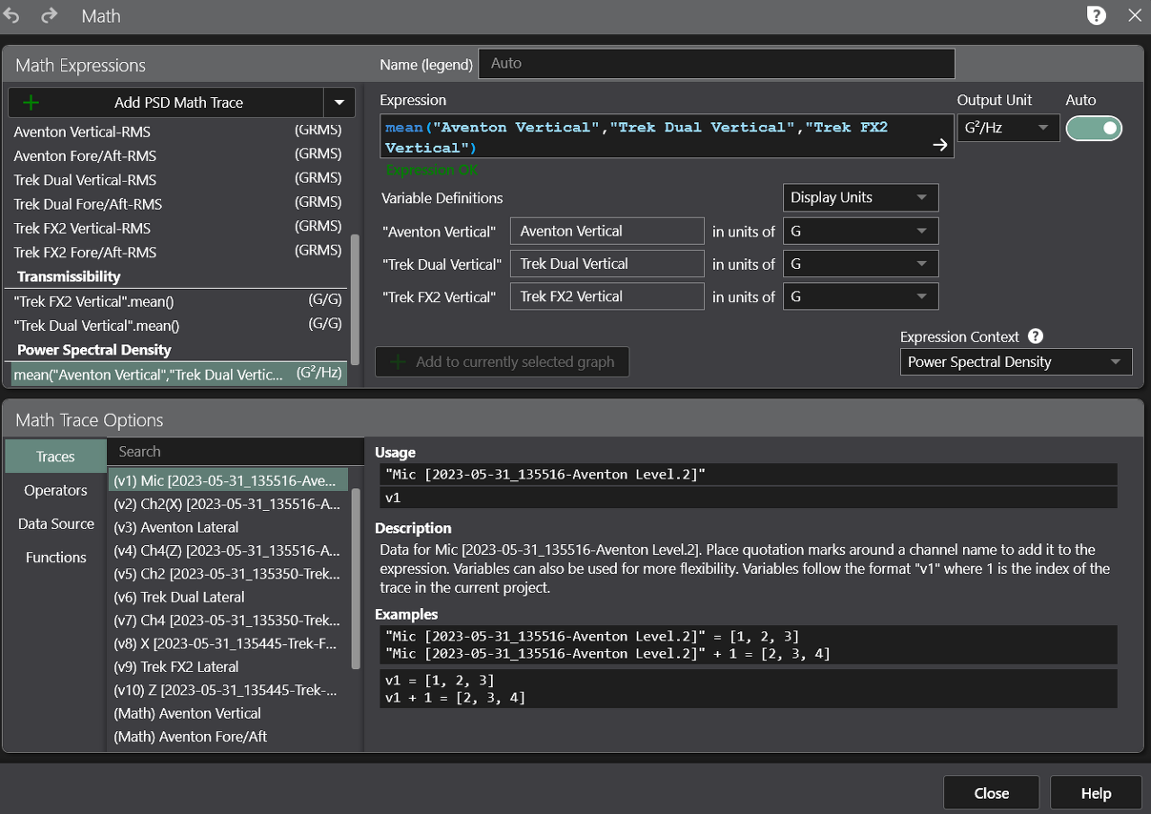
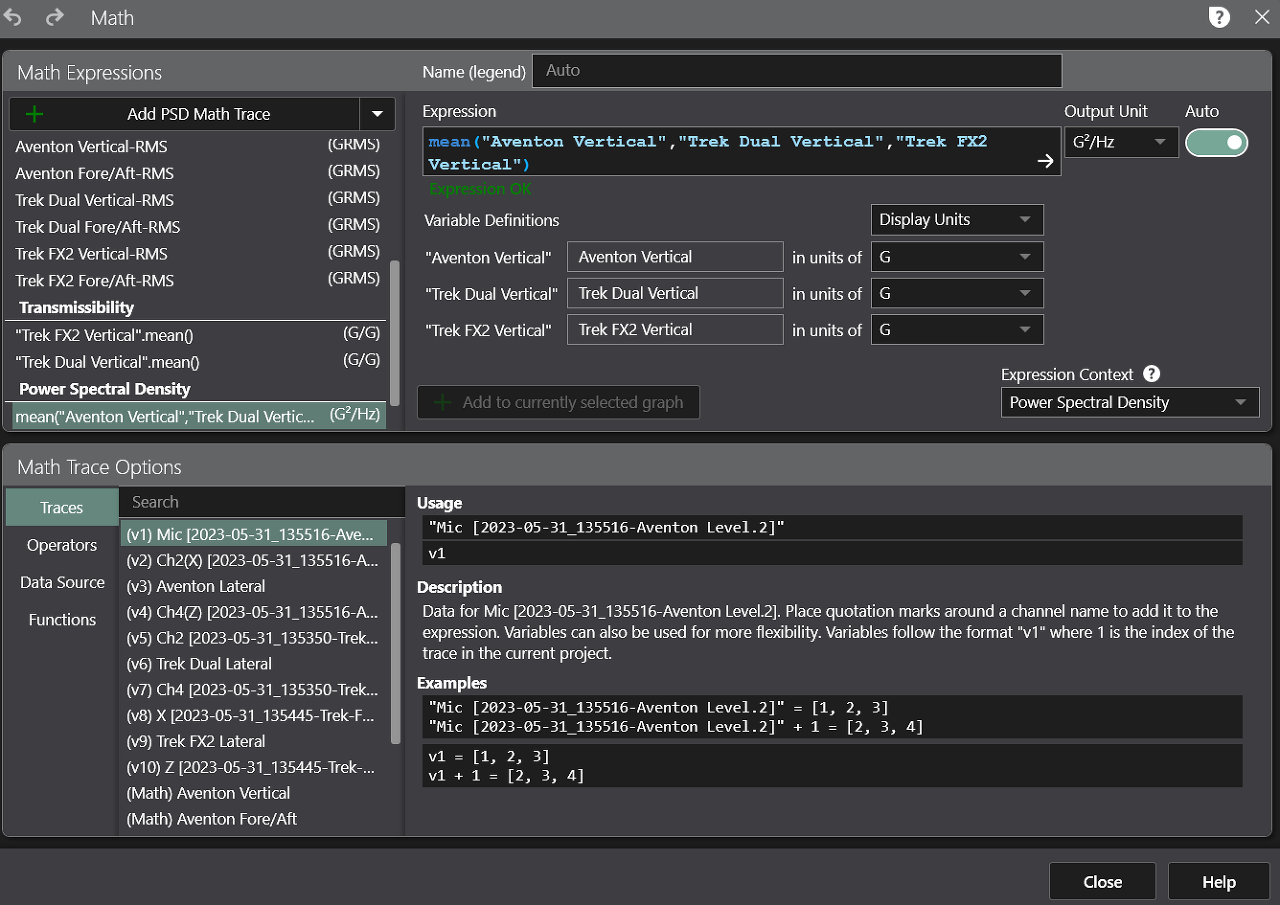
ObserVIEW2023.1 - 새 기능: Math Channel

ObserVIEW의 Math Trace 기능은 사용자가 수학적 연산을 사용하여 데이터를 맞춤화하고 분석할 수 있게 해주는 도구입니다.
- 사용자 정의 수학 연산: 이전 버전에서 사용자는 주파수 영역 그래프에 수학 추적을 추가하여 사용자 정의 수학 방정식을 그릴 수 있었습니다. 이 기능을 통해 ObserVIEW의 현재 그래프 유형으로 정의되지 않은 맞춤 수학 연산을 구현할 수 있습니다. 수학 방정식의 예시로는 데이터 세트의 봉투화, 채널의 평균화 또는 데이터의 적분/미분 등이 있습니다.
- 시간 영역 그래프에 대한 확장: ObserVIEW 2023.1 버전부터는 시간 영역 그래프에서도 수학 추적이 작동합니다. 이는 사용자가 시간 영역 데이터에 대해 추가적인 분석을 수행할 수 있음을 의미합니다.
- 시간 대 주파수 영역의 차이: 주파수 영역 그래프에서의 수학 연산은 추적(trace)으로, 이들로부터 추가적인 추적을 유도할 수는 없습니다. 반면, 시간 영역 그래프에서의 수학 연산은 채널로 처리되며, 사용자는 시간 영역 수학 채널에서 PSD(전력 스펙트럼 밀도)나 FFT(고속 푸리에 변환)와 같은 주파수 플롯을 생성할 수 있습니다.
- 수학 방정식 편집기 접근: 사용자는 시간 또는 주파수 영역 그래프를 마우스 오른쪽 버튼으로 클릭하고 'Add Math Trace'를 선택하여 수학 방정식 편집기 대화 상자를 열 수 있습니다.
간단히 말해서, Math Trace 기능은 사용자가 데이터에 대한 복잡한 수학적 분석을 수행할 수 있게 하며, 이를 통해 더 세밀한 데이터 분석과 통찰을 얻을 수 있습니다.
ObserVIEW2023.1 - 새 기능: Graph Pages/Docking Layout

ObserVIEW의 새로운 그래프 페이지/도킹 레이아웃 기능은 그래프의 가시성을 향상시키는 데 초점을 맞춘 것입니다. 이 기능을 통해 사용자는 그래프를 보다 효율적으로 관리하고 분석할 수 있습니다.
- 탭 기반 그래프 레이아웃: 이전 버전에서는 여러 그래프를 동일한 뷰 안에서 행이나 열로 쌓아서 보여주었습니다. 새로운 레이아웃에서는 사용자가 그래프를 탭 형식으로 주요 그래프 레이아웃에 정리할 수 있습니다. 이것은 그래프의 가시성과 조직을 크게 개선합니다.
- 다중 페이지 및 분리된 페이지 사용: 사용자는 여러 페이지의 그래프를 생성하고, 페이지를 분리하며, 여러 모니터에서 사용할 수 있습니다. 이는 작업 공간을 더욱 유연하게 만듭니다.
- 독립적인 탭 관리: 각 그래프 탭에는 커서와 트레이스를 위한 개별 패널 뷰가 있습니다. 탭들은 연결되어 있지 않아서, 사용자는 서로 다른 탭의 그래프에 대해 독립적인 변경을 할 수 있습니다.
- 그래프 레이아웃 저장 및 재개: 소프트웨어는 주요 그래프 레이아웃을 저장하여, 사용자가 프로젝트를 다시 열고 분석을 이어갈 수 있게 해줍니다.
- 직관적인 네비게이션 및 조직화: 새로운 그래프 레이아웃은 탐색하기 쉽고, 사용자는 뷰를 빠르게 클릭하거나 추가하고, 재정렬할 수 있습니다.
ObserVIEW2023.1 - 새 기능: Modal Setup
ObserVIEW의 모달 테스트에서 추가된 고급 옵션은 사용자가 보다 효율적이고 유연한 방식으로 데이터를 수집할 수 있게 해줍니다.

- 응답 및 참조 위치 정의: 이 고급 옵션을 통해 사용자는 응답(측정) 위치와 참조(기준) 위치의 수를 정의할 수 있습니다. 이는 사용자가 각기 다른 참조 위치/방향에 대해 다양한 응답 위치를 선택할 수 있게 해줍니다.
- Roving Hammer와 Roving Accelerometer 방법 결합: 기본적으로 이 옵션은 한 프로젝트 내에서 떠돌아다니는 망치 방법과 가속도계 방법을 결합할 수 있게 해줍니다. 이는 두 가지 방법의 장점을 동시에 활용할 수 있게 해주어 효율성을 높입니다.
- 자유도 스캔 및 응답 수집: 사용자가 프로젝트를 생성한 후, 시퀀서는 사용자가 정의한 자유도(DOF)를 스캔하여 동일한 응답 위치/방향을 가지는 경우를 확인합니다. 만약 그러한 경우가 있다면, 시스템은 사용자에게 적절한 위치에서 타격을 가하도록 안내하며, 이를 통해 여러 자유도의 응답을 동시에 수집할 수 있습니다.
- 응답 수집의 간소화 및 모드 형상 생성 가속화: 이 고급 옵션을 사용하면 사용자는 더 적은 응답을 수집하면서도 더 빠르게 모드 형상을 생성할 수 있습니다. 이는 망치를 떠돌아다니게 하는 방법의 편리함을 통해 이루어집니다.
요약하면, 이 기능은 모달 테스트 과정을 보다 효율적이고 빠르게 만들어줍니다. 사용자는 다양한 위치에서 데이터를 수집하여, 적은 수의 응답으로도 더 빠르고 정확한 모드 형상을 얻을 수 있습니다.
ObserVIEW2023.1 - 새 기능: GPS Timestamp 보상처리
ObserVIEW 소프트웨어의 GPS Timestamp 보상처리 기능은 데이터의 정확도를 높이기 위해 시스템 시계의 시간 차이를 GPS 시간에 맞추어 조정하는 기능입니다. 이를 통해 다른 장치에서 취득한 데이터 간에 매우 정밀한 오버레이(중첩)를 가능하게 합니다.

- 시스템 시계의 시간 차이 (Clock Drift): 시계가 참조 시계와 동일한 속도로 작동하지 않을 때 발생합니다. 이로 인해 타임스탬프의 정확도가 떨어질 수 있습니다.
- GPS 시간을 이용한 재조정: ObserVIEW 2023.1 이상 버전에서, 사용자는 GPS 원자 시간에 맞추어 저장된 데이터를 재조정하고 정렬할 수 있습니다. 이는 시스템 시계의 시간 차이를 보정하여, 데이터의 오버레이를 매우 정밀하게 만듭니다.
- 단일 파일과 .nmea 파일 정렬: 'Batch File Processor' 대화 상자에서 사용자는 단일 파일을 .nmea 파일과 정렬하는 옵션을 사용할 수 있습니다.
해당 장비는 팜테크에서 제공하고 있습니다. 장비, 용역에 관심이 있으시면 아래 홈페이지 링크로 문의 주시면 됩니다. 관련해서 다양한 오프라인 교육도 제공하고 있으니 아래 링크를 참조 하시면 됩니다.
https://www.famtech.co.kr/sub04/01_01.php
교육일정및신청(주)팜테크
이달의 교육일정 해당월에는 교육일정이 없습니다.
www.famtech.co.kr


